ImFusion SDK
Build medical applications with full control
- High-performance algorithms
- Modular, cross-platform framework
- Visual Computing
- GPU Accelerated
- Seamless integration of AI models
- Powerful building blocks for image processing
The SDK at a glance
Lightweight wrapper for in-browser DICOM viewing and basic processing.
Visual prototyping and execution of your imaging workflows
High performance computing
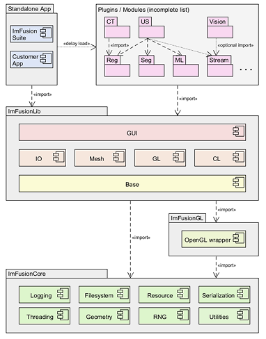
The C++ SDK is a modular software development kit designed for building advanced medical imaging applications. It gives engineers and researchers full access to high-performance algorithms and infrastructure — wrapped in a flexible, production-grade framework that runs across platforms.
- Cross-platform support: Windows, Linux, macOS + embedded (Jetson) on request
- Modular architecture based on plugins: load only what you need
- Production-proven algorithms trusted by research labs and commercial teams
- Optimized processing pipelines for CPU and GPU
- Modern CMake support
Interactive prototyping
The ImFusion Suite provides a visual front end to the SDK, ideal for rapid experimentation with real-time feedback. Run and tune your algorithms directly on real data, visualize 2D/3D/4D results and interact with annotations and parameters through an intuitive UI.
Whether you’re debugging internal pipelines or showcasing results, the Suite accelerates development without writing GUI code. It’s also the easiest way to start using the SDK—just launch and go.
- Live visualization and debugging of algorithms
- Direct access to loaded data and plugin parameters
- Save and reuse complete workflows from the GUI
- Same back end code used in your final application
Fast scripting and integration
Get the full power of C++ with the convenience of Python. Ideal for researchers, ML developers, or pipeline engineers who want quick access to core functionality without building full applications.
Use the Python SDK to configure and launch image processing tasks, automate batch workflows, or create deployment-ready machine learning data pipelines.
- Access the C++ SDK from Python
- Interoperability with NumPy
- CPU and GPU computing backends
- Automate project setup and exports in ImFusion Labels
- Extend ImFusion Suite with your own Python tools
- Add new algorithms by simply dragging .py files in the ImFusion Suite
- Interact with data through the built-in Python REPL
Browser-based applications
The ImFusion SDK also offers a lightweight WebAssembly wrapper, making key imaging features available directly in web and mobile applications. This enables client-side solutions for tasks like DICOM viewing and basic image processing—without compromising performance.
The current bindings power a full-featured in-browser DICOM viewer with 2D and 3D capabilities. Additional bindings can be developed on request to fit your use case.
- Subset of ImFusion SDK functionality available in the browser
- Supports 2D/3D visualization, interaction, and basic processing
- Ideal for web-based viewers, mobile tools, or integration with PACS systems.
- Built with portability and speed in mind
While the ImFusion SDK and ImFusion Suite are not certified medical products, we offer services to help integrate them into regulatory-compliant solutions. This includes assistance with documentation required for CE/FDA submission processes.
FAQ
1. What exactly is included with the ImFusion SDK?
The ImFusion SDK package includes the C++ SDK with core modules, the ImFusion Suite application for interactive prototyping, and the Python SDK. It also provides build tools (CMake), documentation, and optional WebAssembly bindings. In the free-for-non commercial offering, only the Python SDK and the ImFusion Suite are available
2. Can I use the SDK on my preferred platform or compiler?
Yes. The SDK supports Windows, Linux, and macOS, and is compatible with MSVC, GCC, and Clang. Embedded platform support (e.g., NVIDIA Jetson ARM) is available on request.
3. Is the ImFusion SDK suitable for commercial product development?
Absolutely. While the SDK itself is not CE- or FDA-certified, it’s already used in commercial products. We offer support services to help integrate the SDK into regulatory-compliant workflows, including assistance with documentation for certification.
4. What kind of workflows can I build with the Python SDK?
You can control any C++ SDK algorithm from Python, automate workflows, build ML pipelines, and even extend the ImFusion Suite UI. It’s perfect for rapid prototyping, data preprocessing, or bridging into larger Python-based systems.
5. Can I deploy imaging tools in the browser with the SDK?
Yes. A WebAssembly wrapper brings a subset of the SDK’s functionality—like DICOM viewing and 2D/3D visualization—into browser-based or mobile applications. We also offer support for developing additional WASM bindings based on your needs.